directory:collection
Table of Contents
Collection of Applications, Software Components, (Domain) Models
A list of (domain) models, software components and systems for use with the Tooling. Please see end of page for a legend.
Tier 2 Domain Models
| Name | Description | Purpose | Vendor | Tooling | Status |
|---|---|---|---|---|---|
| CommBasicObjects | A collection of very basic service definitions and communication objects for use in almost every robotics system. | Universal | THU | SmartMDSD Toolchain v3 | Ready |
| CommNavigationObjects | A collection of domain models for wheeled robot navigation. | Navigation | THU | SmartMDSD Toolchain v3 | Ready |
| CommRobotinoObjects | A collection of domain models for use with the FESTO Robotino robot. | Mobile-Base | THU | SmartMDSD Toolchain v3 | Ready |
| CommLocalizationObjects | A collection of domain models for localization. | Localization | THU | SmartMDSD Toolchain v3 | Ready |
| CommManipulationPlannerObjects | A collection of domain models for (mobile) manipulation. | Mobile Manipulation | THU | SmartMDSD Toolchain v3 | Ready |
| CommManipulatorObjects | A collection of domain models for manipulators. | Manipulation | THU | SmartMDSD Toolchain v3 | Ready |
| CommObjectRecognitionObjects | A collection of domain models for object recognition. | Object Recognition | THU | SmartMDSD Toolchain v3 | Ready |
| CommTrackingObjects | A collection of domain models for tracking objects. | Object Recognition | THU | SmartMDSD Toolchain v3 | Ready |
| DomainForklift | A collection of domain models for accessing forklift manipulators. | Actuator-Access | THU | SmartMDSD Toolchain v3 | Ready |
| DomainHMI | A collection of domain models for human-machine-interaction (traffic light feedback) | HMI | THU | SmartMDSD Toolchain v3 | Ready |
| DomainPTU | A collection of domain models for accesing pan-tilt-devices. | Actuator-Access | THU | SmartMDSD Toolchain v3 | Ready |
| DomainRobotFleet | A collection of domain models for coordination of a fleet of mobile robots | Coordination | THU | SmartMDSD Toolchain v3 | Ready |
| DomainSpeech | A collection of domain models for human-machine-interaction with speech. | HMI | THU | SmartMDSD Toolchain v3 | Ready |
| DomainSymbolicPlanner | A collection of domain models for symbolic planning. | Planner | THU | SmartMDSD Toolchain v3 | Ready |
| DomainVision | A collection of domain models related to vision. | Actuator-Access | THU | SmartMDSD Toolchain v3 | Ready |
Tier 3 Component Models
| Name | Description | Purpose | Vendor | Tooling | Status | Figure |
|---|---|---|---|---|---|---|
| ComponentTCLSequencer | Responsible for interpreting and executing the behavior models which are written in SmartTCL (Smart Task Coordination language: hierarchical dynamic task nets). To execute the tasks, the sequencer orchestrates all the other components (the middle layer in a 3-layer architecture comprising the task agenda). See [https://wiki.servicerobotik-ulm.de/about-smartsoft:robotic-behavior:start] and task | Robot Behavior | THU | SmartMDSD Toolchain v3 | Ready | |
| ComponentSymbolicPlanner | Provides a symbolic planner service. Works with FF, Metric-FF (suggested) and LAMA. | Planner | THU | SmartMDSD Toolchain v3 | Ready | |
| ComponentKB | Represents the knowledge base of the robot system. System wide runtime information is saved in the knowledge base. It contains the current state of the robot as well as application related information like the location of shelves, properties of objects and grasping strategies. | Robot Behavior | THU | SmartMDSD Toolchain v3 | Ready | |
| ComponentSkillInterface | Provides an interface to call and execute skills as explained in skills. | Robot Behavior | THU | SmartMDSD Toolchain v3 | Ready | |
| ComponentVisualization | User Interaction | THU | SmartMDSD Toolchain v3 | Ready | |
|
| ComponentLaserObstacleAvoid | The SmartLaserObstacleAvoid component implements a simple reactive obstacle avoidance. | Navigation | THU | SmartMDSD Toolchain v3 | Ready | |
| SmartCdlServer | Implements the Curvature Distance Lookup (CDL) algorithm for fast local obstacle avoidance. It considers the dynamics and kinematics of the robot, as well as its polygonal shape. | Navigation | THU | SmartMDSD Toolchain v3 | Ready | |
| SmartAmcl | Implements the Adaptive Monte-Carlo Localization (AMCL) algorithm. Localization is based on a particle filter and a pre-captured grid map of the environment. | Localization | THU | SmartMDSD Toolchain v3 | Ready | |
| ComponentAmclWithTags | Implements the AMCL algorithm and extends it with tags for better performance in challenging environments. | Localization | THU | SmartMDSD Toolchain v3 | Ready | |
| ComponentGMapping | Implements GMapping for simultaneous localization and mapping (SLAM). | Mapping | THU | SmartMDSD Toolchain v3 | Ready | |
| ComponentCartographer | Implements Cartographer real-time simultaneous localization and mapping (SLAM) | Mapping | THU | SmartMDSD Toolchain v3 | Ready | |
| SmartMapperGridMap | Provides mapping services based on occupancy grid maps. Laser scans are taken for building a current and a longterm map. | Mapping | THU | SmartMDSD Toolchain v3 | Ready | |
| SmartPlannerBreadthFirstSearch | Provides path planning services based on grid maps. It uses a grid map from a map building component (e.g. SmartMapperGridMap) and sends an intermediate waypoint as well as the goalpoint to the motion execution (e.g. SmartCdlServer). | Planner | THU | SmartMDSD Toolchain v3 | Ready | |
| SmartGazeboBaseServer | Can be used to command a robot in a 3D environment using the Gazebo simulator. | Simulation | THU | SmartMDSD Toolchain v3 | Ready | |
| ComponentWebots | Can be used to command a robot in a 3D environment using the Webots simulator. | Simulation | THU | SmartMDSD Toolchain v3 | Ready | |
| ComponentWebots2DLidar | Access to a laser scanner in the Webots simulator. | Simulation | THU | SmartMDSD Toolchain v3 | Ready | |
| ComponentWebotsMobileRobot | Access to mobile robots in the Webots simulator. | Simulation | THU | SmartMDSD Toolchain v3 | Ready | |
| ComponentPlayerStageSimulator | Simulates a robot in a 2D bitmapped environment using Player/Stage. It offers several services for controlling the robot, such as sending navigation commands, providing access to the robot's odometry and laser scans (outdated since Ubuntu 20.04 LTS). | Simulation | THU | SmartMDSD Toolchain v3 | Ready | |
| SmartJoystickNavigation | The SmartJoystickNavigation component takes joystick input commands (CommJoystick) and translates them to v/omega navigation commands (CommNavigationVelocity). | Navigation | THU | SmartMDSD Toolchain v3 | Ready | |
| SmartJoystickServer | The SmartJoystickServer provides access to input commands from a joystick via PushNewest communication pattern. The input commands are represented by x/y-value (as available) and an identifier for the button pressed. | User Interaction | THU | SmartMDSD Toolchain v3 | Ready | |
| SmartPioneerBaseServer | Makes P2OS-based robot platforms such as Pioneer P3DX available. It handles all the communication with the hardware. It offers several services for controlling the robot, such as sending navigation commands to the base and providing access to the robot's odometry. | Actuator-Access | THU | SmartMDSD Toolchain v3 | Ready | |
| SmartRobotConsole | A simple coordination component using a console menu to configure software component for several simple scenarios | User Interaction | THU | SmartMDSD Toolchain v3 | Ready | |
| ComponentQtRobotConsole | A simple coordination component using a QT-based console menu to configure software component for several simple scenarios | User Interaction | THU | SmartMDSD Toolchain v3 | Ready | |
| Yarp_BaseStateService | A mixed-port component that bridges between YARP and SmartSoft: This one is focussed on the BaseStateService for use with the R1 robot. | Navigation | CARVE | SmartMDSD Toolchain v3 | Ready | |
| Yarp_GridMap2D Component | A mixed-port component that bridges between YARP and SmartSoft: This one is focussed on the GridMap Service for use with the R1 robot. | Mapping | CARVE | SmartMDSD Toolchain v3 | Ready | |
| Yarp_LaserService Component | A mixed-port component that bridges between YARP and SmartSoft: This one is focussed on the Laser Service for use with the R1 robot. | Sensor-Access | CARVE | SmartMDSD Toolchain v3 | Ready | |
| Yarp_CommNavigationVelocity Component | A mixed-port component that bridges between YARP and SmartSoft: This one is focussed on the NavigationVelocity Service for use with the R1 robot. | Navigation | CARVE | SmartMDSD Toolchain v3 | Ready | |
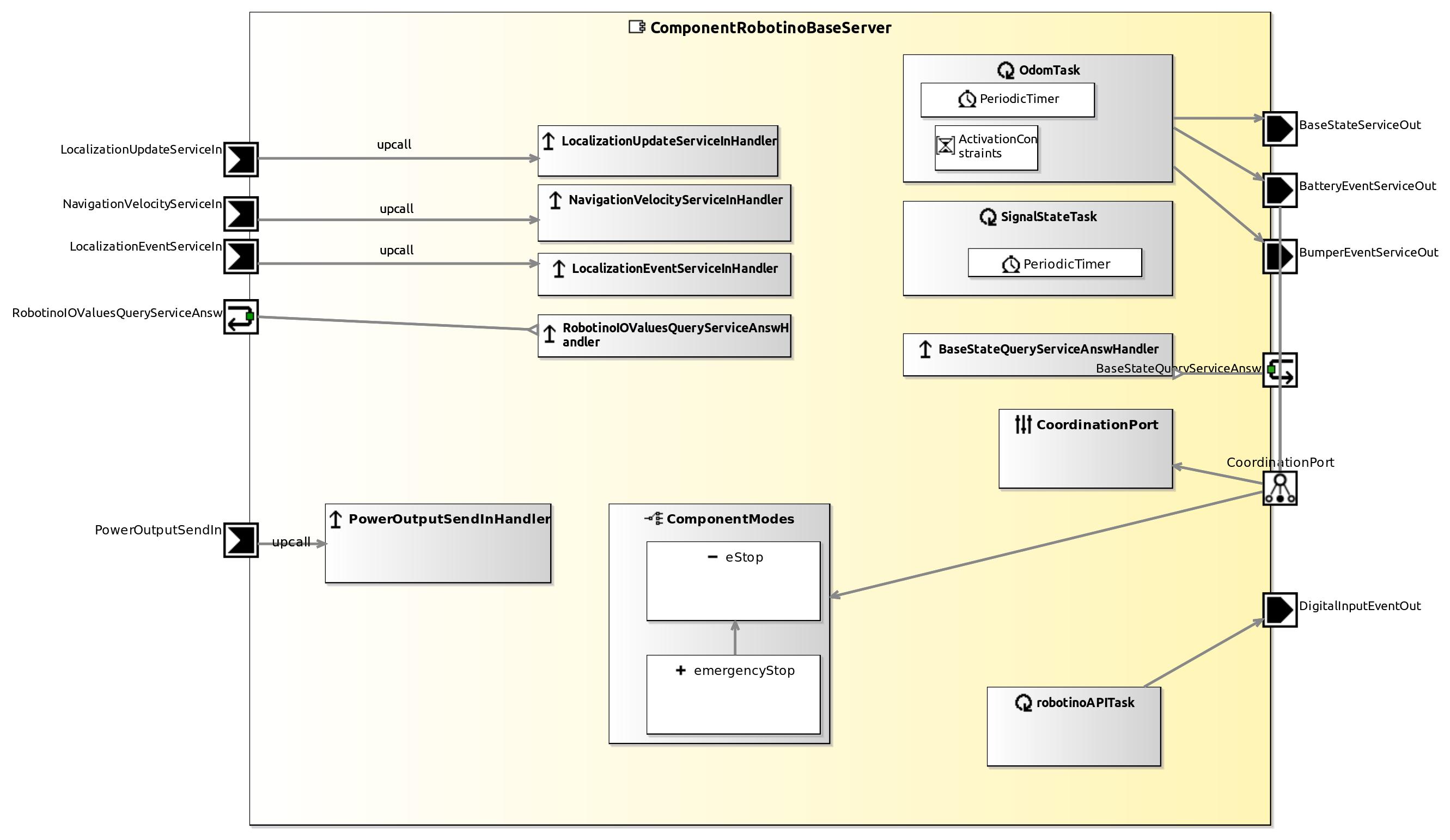
| ComponentRobotinoBaseServer | The Robotino Base Server provides access to the robotino robot. It handles the communication with the hardware or the simulator. It offers several services for controlling the robot, such as sending navigation commands to the base and providing access to the robot's odometry. Position updates can be sent to the component to overcome odometry failures. | Actuator-Access | THU | SmartMDSD Toolchain v3 | Ready | |
| ComponentLaserLMS1xx | Makes laser scans from SICK LMS 1xx series available. | Sensor-Access | THU | SmartMDSD Toolchain v3 | Ready | |
| SmartLaserLMS200Server | Makes laser scans from SICK LMS 200 and SICK PLS langer rangers available. Scans can be requested by push newest or query communication. | Sensor-Access | THU | SmartMDSD Toolchain v3 | Ready | |
| ComponentLaserS300 | Makes laser scans from SICK S300 available. | Sensor-Access | THU | SmartMDSD Toolchain v3 | Ready | |
| ComponentOPCUALaser | Sensor-Access | THU | SmartMDSD Toolchain v3 | Ready | |
|
| ComponentLaserHokuyoURGServer | Sensor-Access | THU | SmartMDSD Toolchain v3 | Ready | |
|
| ComponentKinectV1Server | Sensor-Access | THU | SmartMDSD Toolchain v3 | Ready | |
|
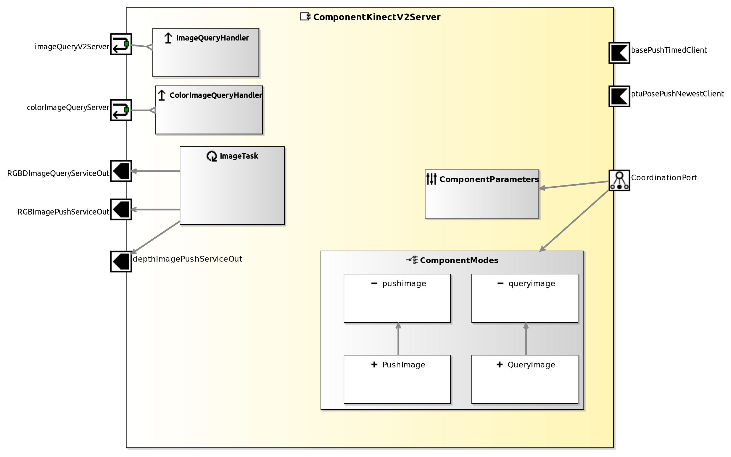
| ComponentKinectV2Server | Captures RGB, depth and range images from the Microsoft Kinect. Undistorted images can be requested by push or query communication. | Sensor-Access | THU | SmartMDSD Toolchain v3 | Ready | |
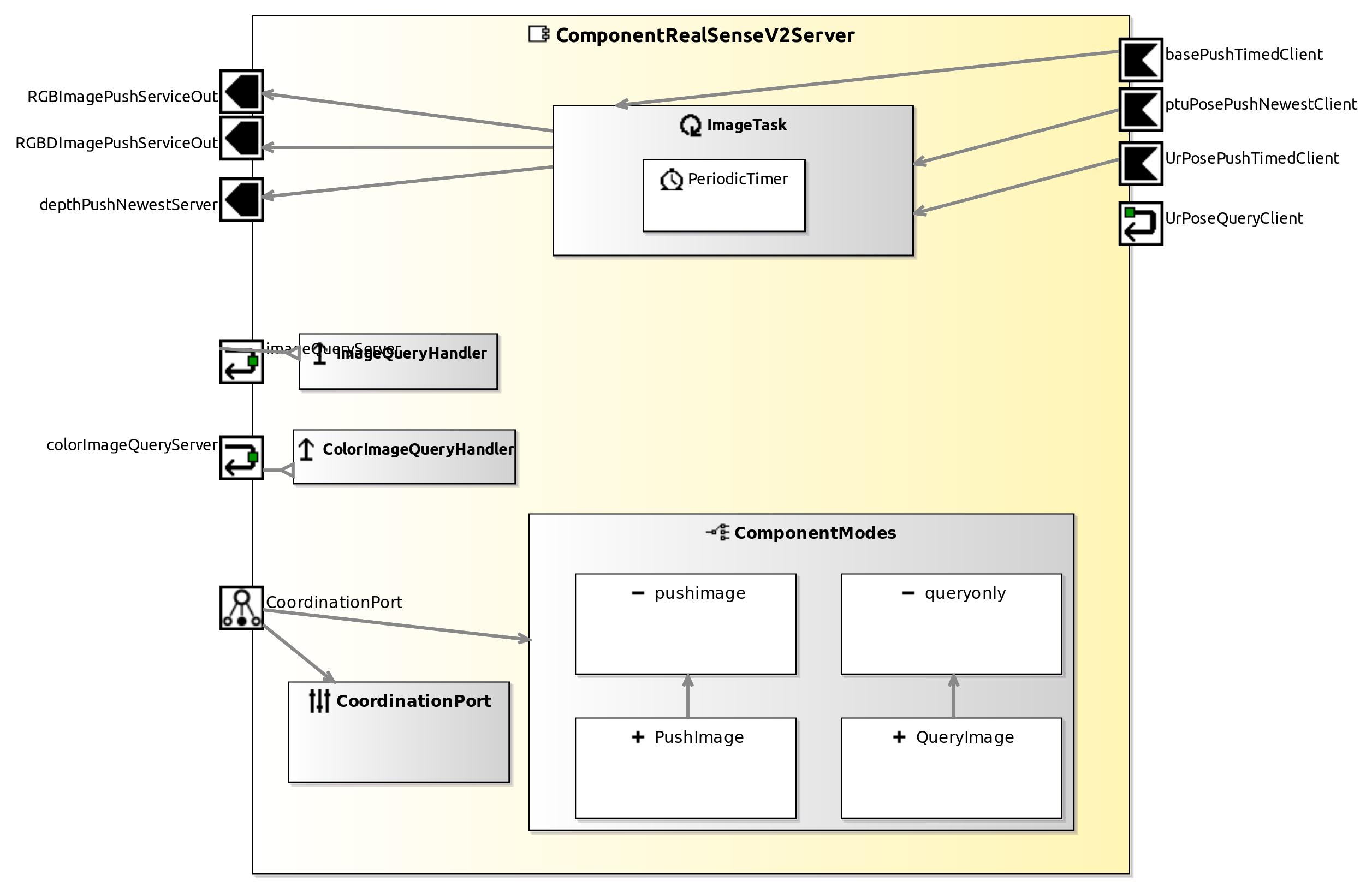
| ComponentRealSenseV2Server | Abstracts the accesses to color and depth data that was recorded by an Intel RealSense (D435) camera. For recognizing objects the component provides RGBD streams as well individual color or depth images. | Sensor-Access | THU | SmartMDSD Toolchain v3 | Ready | |
| ComponentLaserFromRGBD | Generate down-projected 2d laser scan from RGBD camera data. | Sensor-Access | THU | SmartMDSD Toolchain v3 | Ready | |
| SmartObjectRecognition | A component for object recognition. | Object Recognition | THU | SmartMDSD Toolchain v3 | InProgress | |
| ComponentOpenRave | This component is based on the OpenRAVE framework. It allows to plan a trajectory to a given point with the specified manipulator. | Manipulation | THU | SmartMDSD Toolchain v3 | InProgress | |
| ComponentRobotinoLaserServer | The SmartRobotinoLaserServer provides laser scans from the robotino SIM simulator or other scanners operated by robotino deamons. Scans can be requested by push newest or query communication. | Simulation | THU | SmartMDSD Toolchain v3 | Ready | |
| ComponentRobotinoImageServer | Provides images captured by a robotino daemon or the simulator. | Sensor-Access | THU | SmartMDSD Toolchain v3 | Ready | |
| ComponentRobotinoIRServer | Provides IR scans from the robotino robots (and simulator). | Sensor-Access | THU | SmartMDSD Toolchain v3 | Ready | |
| SmartFestoGripperServer | Provides access to the FESTO gripper for Robotino3. | Actuator-Access | THU | SmartMDSD Toolchain v2 | Ready | |
| ComponentRobotinoConveyerBelt1 | Provides access to the robotino3 conveyor belt, used to transport KLTs (small load carrier) - OPC UA SPS CPXECECC1PN | Actuator-Access | THU | SmartMDSD Toolchain v3 | Ready | |
| ComponentRobotinoConveyerBelt2 | Provides access to the robotino3 conveyor belt, used to transport KLTs (small load carrier) - OPC UA | Actuator-Access | THU | SmartMDSD Toolchain v3 | Ready | |
| SmartFestoMPSDocking | Performs the docking/undocking of a Robotino3, equipped with a conveyer belt, to a FESTO MPS station. | Actuator-Access | REC | SmartMDSD Toolchain v2 | Ready | |
| SmartMarkerTracker | The SmartMarkerTracker is capable of detecting visual markers and docking to Festo MPS stations equipped with visual markers. | Object-Recognition | REC | SmartMDSD Toolchain v2 | Ready | |
| SmartNavigationPlanner | The SmartNavigationPlanner uses ompl to perform planning for navigation. The component is used in the context of corridor based fleet navigation. | Planner | REC | SmartMDSD Toolchain v2 | Ready | |
| SmartPurePursuitNavigation | The SmartPurePursuitNavigation realizes a pure-pursuit navigation, calculating velocities to follow a trajectory. | Navigation | REC | SmartMDSD Toolchain v2 | Ready | |
| SmartRobotinoBatteryChargerDocking | Performs the docking/undocking of a Robotino3 to a battery charger station. | Actuator-Access, Navigation | REC | SmartMDSD Toolchain v2 | Ready | |
| SmartPathNavigationServer | The SmartPathNavigationServer is the coordinating component for corridor based local coordinated navigation with multiple robots in a fleet. | Planner Navigation | REC | SmartMDSD Toolchain v2 | Ready | |
| SmartPathNavigationClient | The SmartPathNavigationClient is client component for corridor based fleet navigation. | Planner Navigation | REC | SmartMDSD Toolchain v2 | Ready | |
| ComponentInterfaceCommissioning | Commanding Order-Picking Tasks via a web interface. | User Interface | ZAFH Intralogistik | SmartMDSD Toolchain v3 | Ready | |
| ComponentKinectBoxDetection | Recognizes individual packaging boxes for partial commissioning processes. The required boxes are searched and recognized with the help of box dimensions and the defined storage area in the shelf. Subsequently, position and orientation of the recognized boxes are provided through the service. | Object Recognition | ZAFH Intralogistik | SmartMDSD Toolchain v3 | Ready | |
| ComponentRackDetection | Recognizes the position and orientation of a shelf in which objects are arranged in an organized manner (A-Frame). Based on the pose of the shelf, the component calculates the position of the individual objects and provides this information through the service. | Object Recognition | ZAFH Intralogistik | SmartMDSD Toolchain v3 | Ready | |
| ComponentSlcPacking | Determine free space in a SLC (small load carrier) to put a packaging box there (order picking task) | Object Recognition | ZAFH Intralogistik | SmartMDSD Toolchain v3 | Ready | |
| SmartRealSensePersonTracker | The SmartRealSensePersonTracker component runs a person recognition algorithm on a RGBD data stream. The component can be configured to recognize one specific person in the image and calculate its position relative to the robot. This position can be used by the robot to follow this person. | Object Tracking | ZAFH Intralogistik | SmartMDSD Toolchain v2 | Ready | |
| SmartURServerLegacy | SmartURServer component abstracts the accesses to a UR5 robot arm by encapsulating the communication with the hardware and making it easily accessible through services. | Actuator-Access | THU | SmartMDSD Toolchain v3 | Ready | |
| ComponentTTS | SmartTTS is a component for text to speech (tts) synthesis. SmartTTS pipes speech output messages to stdin of an arbitrary executable. It is thus a simple wrapper for all tts applications that accept text via stdin, e.g. mbrola, festival or /bin/cat for debugging. | User Interaction | THU | SmartMDSD Toolchain v3 | Ready | |
Tier 3 Systems
| Name | Description | Purpose | Vendor | Tooling | Status | Figure |
|---|---|---|---|---|---|---|
| SystemWebotsP3dxNavigation | A pilot skeleton that covers the navigation aspect (localization and path planning) of the Intralogistics Industry 4.0 Robot Fleet Pilot and the Assistive Mobile Manipulation Pilot (Pioneer P3DX robot in simulation [Webots]). | Navigation (Webots) | THU | SmartMDSD Toolchain v3 | Ready | |
| SystemGazeboP3DXNavigation | A pilot skeleton that covers the navigation aspect (localization and path planning) of the Intralogistics Industry 4.0 Robot Fleet Pilot and the Assistive Mobile Manipulation Pilot (Pioneer P3DX robot in simulation [Gazebo]). | Navigation (Gazebo) | THU | SmartMDSD Toolchain v3 | Ready | |
| SystenGazeboP3DXNavigationLocalization | A pilot skeleton that covers the navigation aspect (SLAM and path planning) of the Intralogistics Industry 4.0 Robot Fleet Pilot and the Assistive Mobile Manipulation Pilot (Pioneer P3DX robot in simulation [Gazebo]). | Navigation (Gazebo) | THU | SmartMDSD Toolchain v3 | Ready | |
| SystemP3dxNavigationRealWorld | A pilot skeleton that covers the navigation aspect of the Intralogistics Industry 4.0 Robot Fleet Pilot and the Assistive Mobile Manipulation Pilot (Pioneer P3DX robot in a real world setting). | Navigation (Real World) | THU | SmartMDSD Toolchain v3 | Ready | |
| SystemLaserObstacleAvoidRobotinoWebotsSimulator | A system used in the tutorials. It uses a primitive obstacle avoidance component. This system is for use with the Festo Robotino Robot in simulation [Webots]. | Tutorial Example | THU | SmartMDSD Toolchain v3 | Ready | |
| SystemWebotsRobotino3Navigation | A pilot skeleton that covers the navigation aspect (localization and path planning) of the Intralogistics Industry 4.0 Robot Fleet Pilot and the Assistive Mobile Manipulation Pilot (Festo Robotino3 robot in simulation [Webots]). | Navigation (Webots) | THU | SmartMDSD Toolchain v3 | Ready | |
| SystemRobotinoNavigation | A pilot skeleton that covers the navigation aspect (localization and path planning) of the Intralogistics Industry 4.0 Robot Fleet Pilot and the Assistive Mobile Manipulation Pilot (Festo Robotino robot in a real world setting). | Navigation (Real World) | THU | SmartMDSD Toolchain v3 | Ready | — |
| SystemWebotsLarryNavigation | A pilot skeleton that covers the navigation aspect (localization and path planning) of the Intralogistics Industry 4.0 Robot Fleet Pilot and the Assistive Mobile Manipulation Pilot (“Larry” Segway RMP in simulation [Webots]). | Navigation (Webots) | THU | SmartMDSD Toolchain v3 | Ready | |
| SystemLarryNavigation | A pilot skeleton that covers the navigation aspect (localization and path planning) of the Intralogistics Industry 4.0 Robot Fleet Pilot and the Assistive Mobile Manipulation Pilot (“Larry” Segway RMP in real world). | Navigation (Real World) | THU | SmartMDSD Toolchain v3 | Ready | |
| SystemWebotsTIAGONavigation | A pilot skeleton that covers the navigation aspect (localization and path planning) of the Intralogistics Industry 4.0 Robot Fleet Pilot and the Assistive Mobile Manipulation Pilot (TIAGo robot in simulation [Webots]). | Navigation (Webots) | THU and PAL | SmartMDSD Toolchain v3 | Ready | |
| SystemTiagoNavigation | A pilot skeleton that covers the navigation aspect (localization and path planning) of the Intralogistics Industry 4.0 Robot Fleet Pilot and the Assistive Mobile Manipulation Pilot (TIAGo robot in simulation [Gazebo]). | Navigation (Gazebo) | THU and PAL | SmartMDSD Toolchain v3 | Ready | |
| SystemLaserObstacleAvoidTiagoGazeboSimulator | A system used in the tutorials. It uses a primitive obstacle avoidance component. This system is for use with the PAL Robotics TIAGo robot in simulation [Gazebo]. | Tutorial Example | THU | SmartMDSD Toolchain v3 | Ready | |
| SystemWebotsGmapping | Joystick navigation and Gmapping with robot and lidar in simulation [Webots]. | Mapping (Webots) | THU | SmartMDSD Toolchain v3 | Ready | |
| SystemComparingGmappingHokuyoVsRealSense | A system example used in comparing different sensors for GMapping. | Mapping (Real World) | THU | SmartMDSD Toolchain v3 | Ready | |
| SystemTTS | An example that illustrates the use of text to speech components. | Speech-To-Text | THU | SmartMDSD Toolchain v3 | Ready | |
| SystenTrafficLight | Tutorial Example | THU | SmartMDSD Toolchain v3 | Ready | |
|
| SystemLaserObstacleAvoidP3dxPlayerStageSimulator | A system used in the tutorials. It uses a primitive obstacle avoidance component. This system is for use with the Pioneer P3DX robot in simulation [Player/Stage - outdated since Ubuntu 20.04]. | Tutorial Example | THU | SmartMDSD Toolchain v3 | Ready | |
| SystemP3dxNavigationPlayerStageSimulator | A pilot skeleton that covers the navigation aspect of the Intralogistics Industry 4.0 Robot Fleet Pilot and the Assistive Mobile Manipulation Pilot (Pioneer P3DX robot in simulation [Player/Stage - outdated since Ubuntu 20.04]. | Navigation (Player/Stage) | THU | SmartMDSD Toolchain v3 | Ready | |
Tier 3 Behaviors
| Name | Description | Purpose | Vendor | Tooling | Status | Figure |
|---|---|---|---|---|---|---|
| BehaviorNavigationTHUScenario | THU | SmartMDSD Toolchain v3 | Ready | |||
| BehaviorNavigationLabScenario | THU | SmartMDSD Toolchain v3 | Ready | |||
| BehaviorNavigationScenario | THU | SmartMDSD Toolchain v3 | Ready | |||
| BehaviorNavigationMapping | THU | SmartMDSD Toolchain v3 | Ready | |||
| BehaviorSLAMRGBdLaserCompare | THU | SmartMDSD Toolchain v3 | Ready | |||
| BehaviorRobotinoBoxTransportationTasks | THU | SmartMDSD Toolchain v3 | Ready |
Explanation/Legend
Status Descriptions
| Ready | This model can be used for immediate composition with other models |
|---|---|
| InProgress | This model is currently being worked on. This can be ongoing work such as implementation or migration from earlier tooling versions (as e.g. with the SmartMDSD Toolchain v2) |
| Planned | This model is scheduled and it will soon be worked on and going to be available. |
Vendor Index
| Short | Vendor Name | Website |
|---|---|---|
| THU | Ulm University of Applied Sciences, Service Robotics Research Center | http://www.servicerobotik-ulm.de |
| CARVE | RobMoSys Integrated Technical Project “CARVE” | https://robmosys.eu/carve/ |
| REC | Robotics Equipment Corporation GmbH | http://servicerobotics.eu |
| ZAFH Intralogistik | ZAFH Intralogistik - Kollaborative Systeme zur Flexibilisierung der Intralogistik | http://zafh-intralogistik.de |
| PAL | PAL Robotics | https://robmosys.eu/partners/ |
Tooling
| SmartMDSD Toolchain v3 | Models tagged with “SmartMDSD Toolchain v3” are fully RobMoSys conformant and available for immediate composition. |
|---|---|
| SmartMDSD Toolchain v2 | Models tagged with “SmartMDSD Toolchain v2” are sufficiently conformant to RobMoSys and available for immediate composition with the SmartMDSD Toolchain v2. These components are under migration to full RobMoSys conformance and use in v3. See You have two versions of the SmartMDSD Toolchain: which one to use? |
directory/collection.txt · Last modified: 2022/12/23 11:06 by 127.0.0.1

































































